etc.
2개의 드라이브 합치는 법
SnowRed
2020. 1. 29. 17:01
반응형
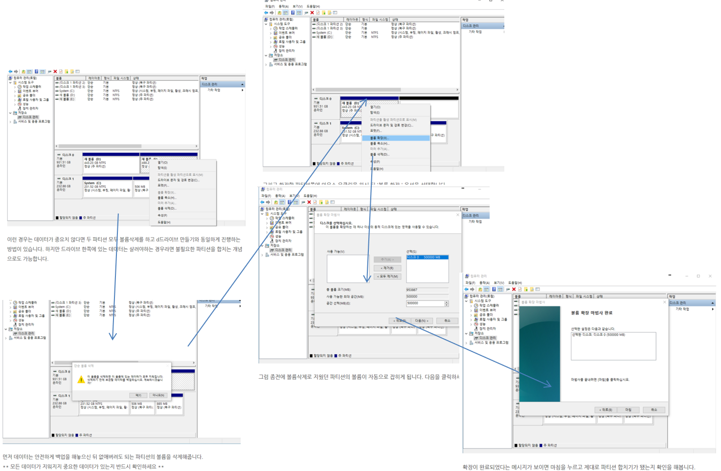
2개의 드라이버를 합칠때 중요한 점은 2개의 하드의 드라이버를 합치는건 불가능하다
1개의 하드에서 2개의 드라이버로 나눠진것을 다시 합치는것은 가능하다
여기서는 1개의 하드에서 합치는 것을 중심으로 했다.
클릭하면 더 크게 볼 수 있다.
ppt에서 어지럽게 정리하느라 그냥보면 작아서 안보인다;;
