반응형
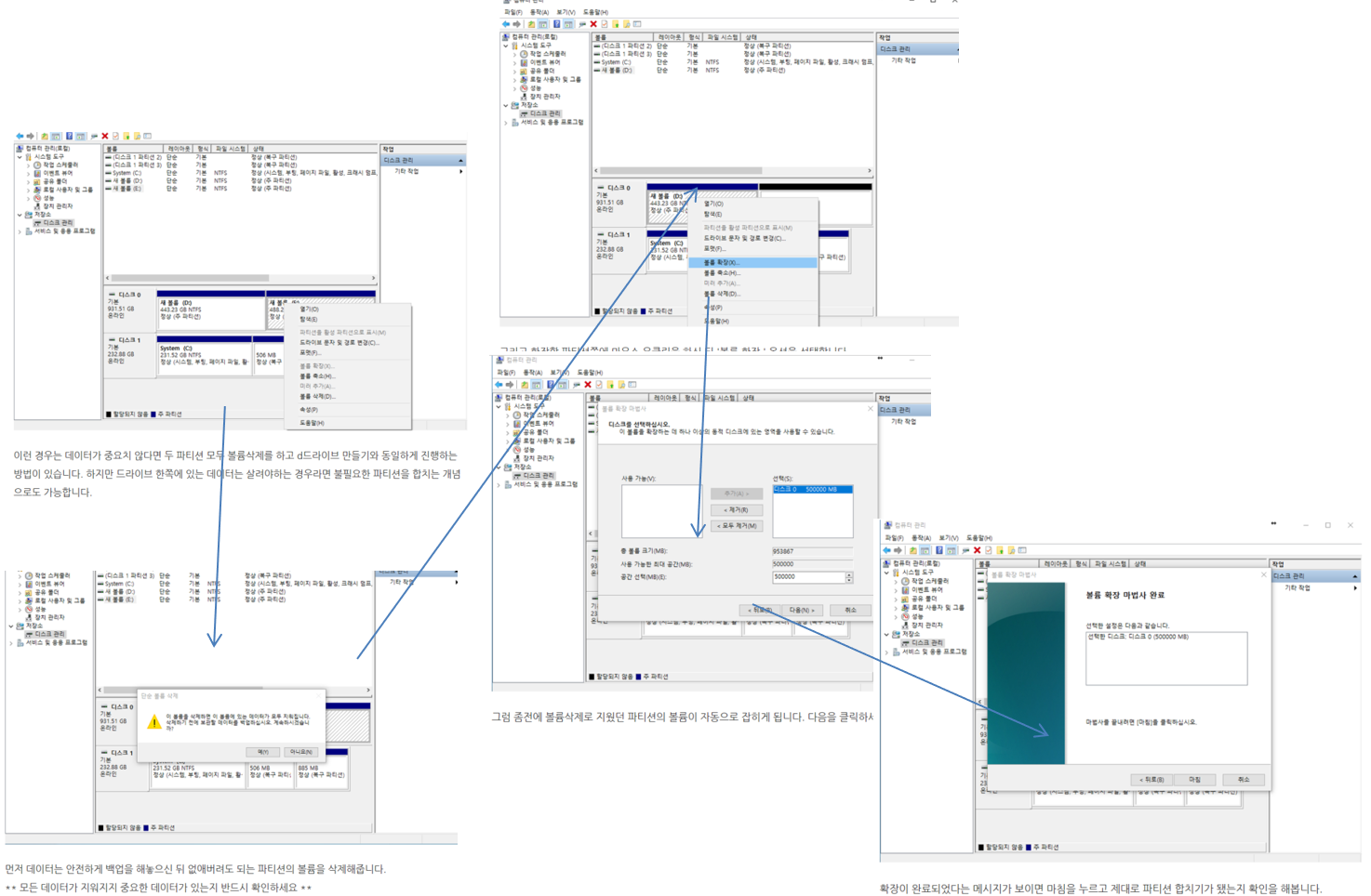
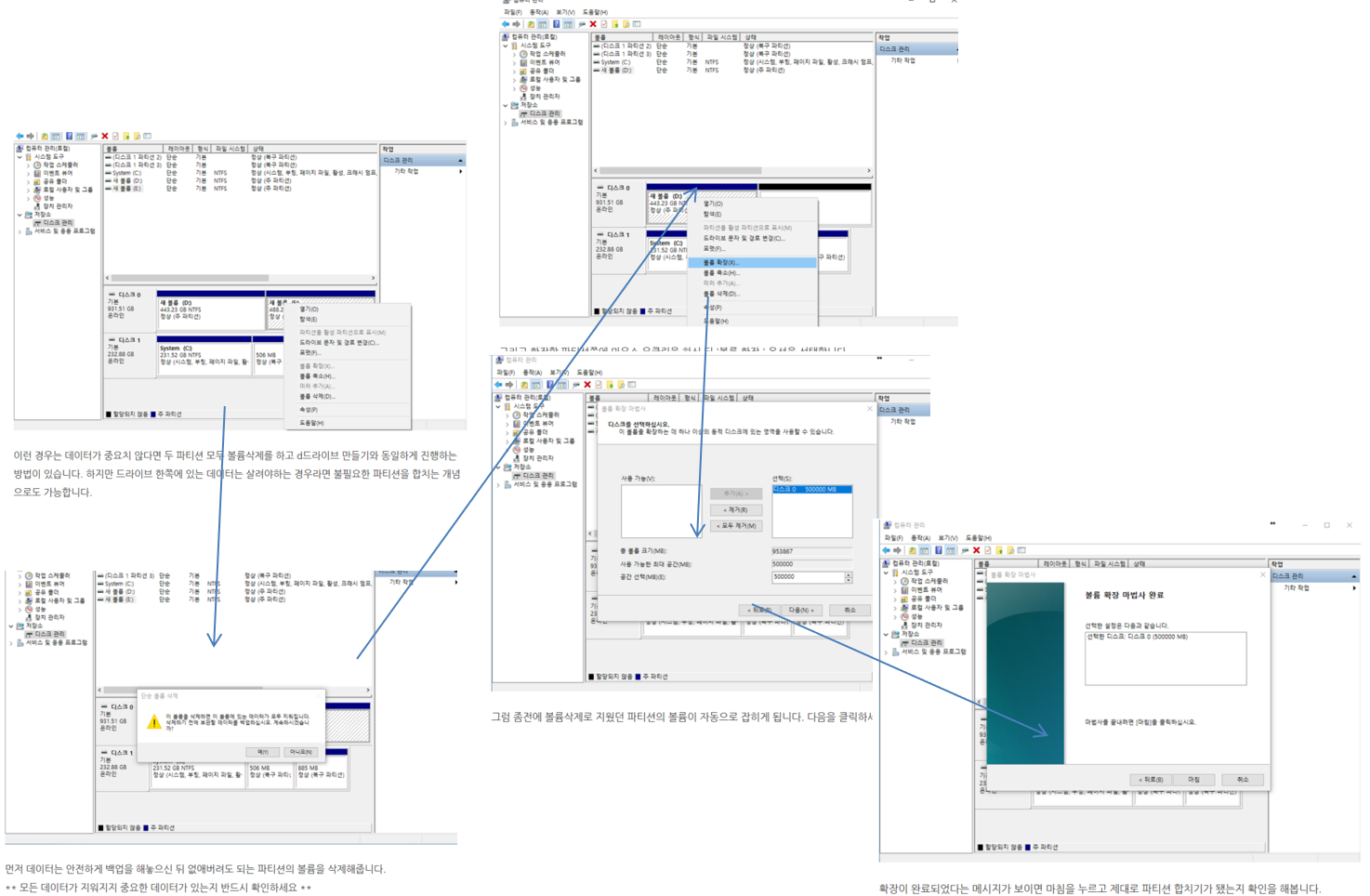
2개의 드라이버를 합칠때 중요한 점은 2개의 하드의 드라이버를 합치는건 불가능하다
1개의 하드에서 2개의 드라이버로 나눠진것을 다시 합치는것은 가능하다
여기서는 1개의 하드에서 합치는 것을 중심으로 했다.
클릭하면 더 크게 볼 수 있다.
ppt에서 어지럽게 정리하느라 그냥보면 작아서 안보인다;;

'etc.' 카테고리의 다른 글
| [openvibe] Openvibe acquisition sever 뇌파장비 이용 (0) | 2020.05.05 |
|---|---|
| [구글 애드센스] 500자로 2일 만에 게재 승인 받기 + 승인 조건 (0) | 2020.02.25 |
| MATLAB 메모리 부족에 대한 이해, 컴퓨터 본체 소리, 읽기전용 풀기 (0) | 2020.01.29 |
| [SPSS] ANOVA 한 후 도표의 막대 모양을 변경하는 법 (0) | 2020.01.29 |
| RM Anova(SPSS 이용), 비모수검정(Freidman, Wilcoxon) (0) | 2020.01.29 |
댓글